About Portfolio Posts Tags

About

はじめまして、furu04といいます。学生で情報学を専攻しています。

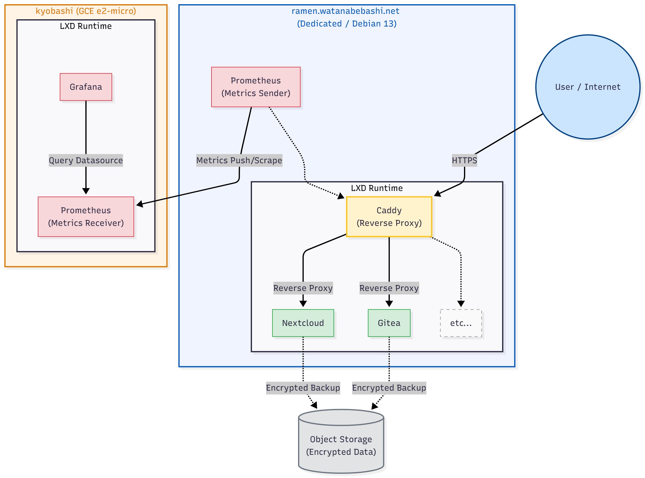
運用環境

サービスを運用するのに利用している環境です。 当ドメインはCloudflare Registrarで取得しました。

  • Cloudflare Pages
  • Cloudflare Workers
  • 1U Server (ramen): Intel Xeon E3-1270v2, 32GB RAM, 1TB SSD, Debian13, Full Disk Encryption include /boot, 1Gbps
  • Monitoring & Metrix Collection (kyobashi): GCE e2-micro, Debian13

などなど

ramen のイメージ画像 ramen のイメージ画像

インフラ構成図 インフラ構成図

退役サーバ

  • VPS: 4Core, 8GB RAM, Debian12, 10Gbps, Tokyo JP
  • Scaleway Dedibox (Dedicated Server, yodogawa): Intel Atom C2338, 4GB RAM, 120GB SSD, Debian13, 300Mbps, Amsterdam NL

取得資格・表彰 等

  • ITパスポート
  • 基本情報技術者
  • 応用情報技術者
  • 情報処理安全確保支援士試験 合格
  • TOEIC(R) L&R IP Test 770
  • 高校在学時 情報系大会で地域予選団体・個人優勝、全国大会出場
  • 2023・2024年度 所属大学より学長表彰
  • 2025年ICTトラブルシューティングコンテスト 1次予選通過
  • KC3Hack 2026 出場
  • GDGoC Japan Hackathon 2026 出場